




15
- Halle 4 / Standnummer 4-138
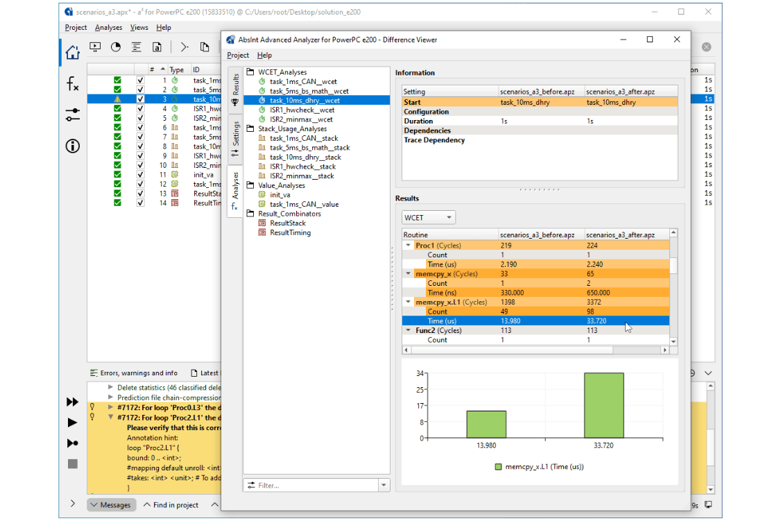
Timing- und Stack-Analyse: aiT, TimingProfiler, TimeWeaver, StackAnalyzer
Wichtige Fakten
- Laufzeitgarantien für Echtzeitsysteme
- Garantiert kein Stacküberlauf
- Multicore-Timing
Kategorien
Test- & Verifikations-Software Methoden & Werkzeuge für sichere Embedded Systeme Statische- & Laufzeit-Analysetools Sonstige Tools, Software
Produkt Information
Download
Sehen Sie sich unser Produktvideo an
Timing- und Stack-Analyse: aiT, TimingProfiler, TimeWeaver, StackAnalyzer Video



